Micro Manager 2.0 相机插件
Micro-Manager 是一套用于显微成像的开源软件。您可以从以下网址获取:https://micro-manager.org/.
The Imaging Source 已为 Micro-Manager 开发了专用的相机插件。该插件目前随特定版本的 Micro-Manager 一并提供,您可以在此下载:
https://download.micro-manager.org/nightly/2.0/Windows/MMSetup_64bit_2.0.3_20241101.exe
支持所有 The Imaging Source 的相机。
如果您希望获取此插件,请通过电子邮件与我们联系,或使用下方的联系表单:
https://www.theimagingsource.com/en-us/company/contact/
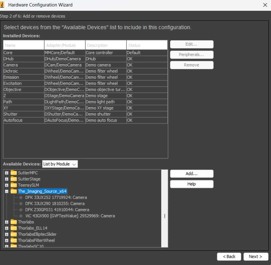
将插件的 DLL 文件复制到 Micro-Manager 的安装目录后,Micro-Manager 硬件设置向导(Hardware Wizard)将如下所示:
