Micro Manager 2.0 相機插件
Micro-Manager 是一套用於顯微成像的開源軟體。您可以從以下網址取得:https://micro-manager.org/.
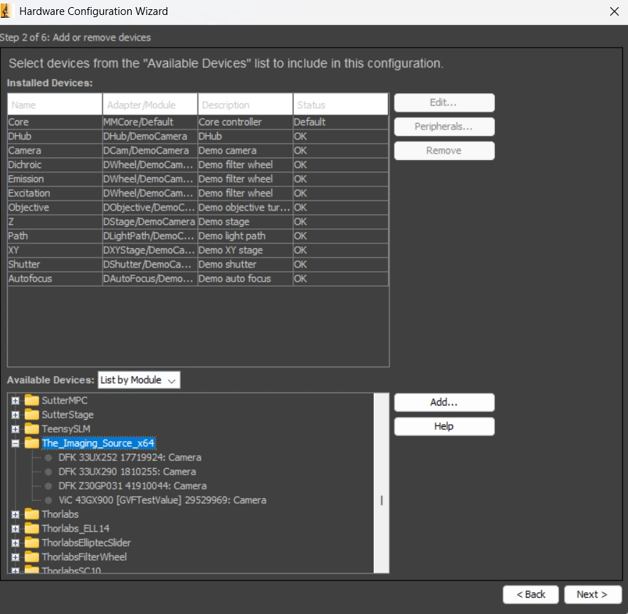
The Imaging Source 已為 Micro-Manager 開發了專用的相機插件。該插件目前隨特定版本的 Micro-Manager 一併提供,您可以在此下載:
https://download.micro-manager.org/nightly/2.0/Windows/MMSetup_64bit_2.0.3_20241101.exe
支援所有 The Imaging Source 的相機。
如果您希望取得此插件,請透過電子郵件與我們聯繫,或使用下方的聯絡表單:
https://www.theimagingsource.com/en-us/company/contact/
將插件的 DLL 檔案複製到 Micro-Manager 的安裝目錄後,Micro-Manager 硬體設定精靈(Hardware Wizard)將如下所示:
