Micro Manager 2.0 Camera Plugin
Micro-Manager is open-source software for microscopy. It is available at https://micro-manager.org/.
The Imaging Source has developed a camera plugin for Micro-Manager. This plugin is currently provided with a specific version of Micro-Manager, which can be downloaded here:
https://download.micro-manager.org/nightly/2.0/Windows/MMSetup_64bit_2.0.3_20241101.exe
All cameras from The Imaging Source are supported.
If you would like to receive the plugin, please contact us by email or use our contact form at:
https://www.theimagingsource.com/en-us/company/contact/
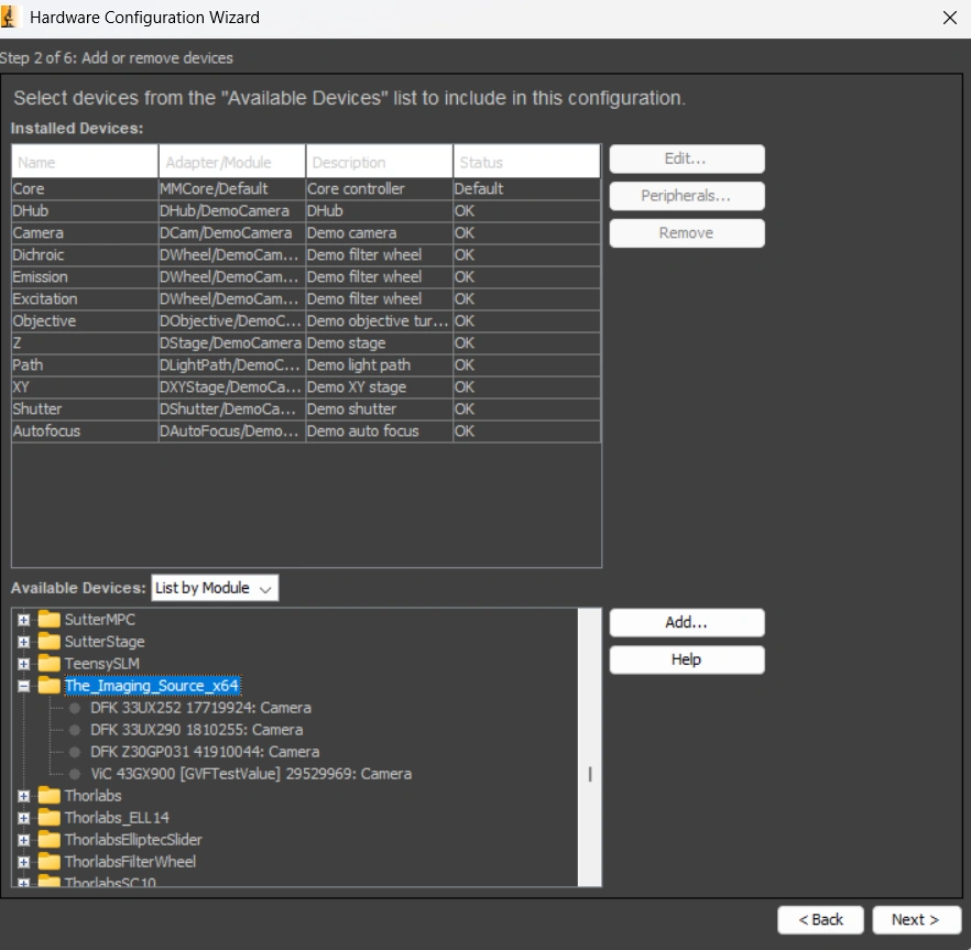
After copying the plugin DLL files into the Micro-Manager installation directory, the Micro-Manager Hardware Wizard will appear as follows:
